This tutorial is designed to guide you to import log4j project into Eclipse and explore dependencies on libraries in diagram creation wizards
The wizard can compute relationships with project's libraries to display them in a diagram. This behaviour works at package or class levels.
This section includes the following contents
We use the log4j project to explain how to explore dependencies on libraries. First, we import the log4j project into Eclipse
1.1 Download the log4j.zip file which includes the log4j project on your computer and put it to your workspace
1.2 Right click on Package Explorer and select Import...

1.3 Select General -> Existing Projects into Workspace and click the Next button

1.4 Select Select archive file and click the Browse button

1.5 Select the log4j.zip file in your workspace, then it will popup a dialog to select project and click the Finish button

1.6 As the screenshot shows, we has imported the log4j project into Package Explorer

Right click one package in Package Explorer and select eDepend -> Package dependencies explorer in popup menu

Then, select Display weight on dependency links and Show dependencies on project libraries, followed with click the Next button

It lists all the project libraries from the selected project, select the libraries to filter dependencies shown on diagram and click the Finish button

The diagram shows the dependency relationship between selected package and packages of the project libraries(Note that the packages from libraries are a bit darker for better readability):

The Dependencies Inspector view is the right companion of the dependency diagram explorer to track unwanted dependencies.It shows details on the dependencies of elements in selected package (About Dependency Inspector view, please see related chapter)

In the Dependencies Inspector view, you can open a java editor on the right line who caused a dependency via right click one element

So, it makes you edit Jave code and manage Java code more easily

Right click one class in Package Explorer and select eDepend -> Class dependence explorer in popup menu

Then, select Show dependencies on project libraries and click the Next button

It lists all the project libraries from the selected project, select the libraries to filter dependencies shown on diagram and click the Finish button

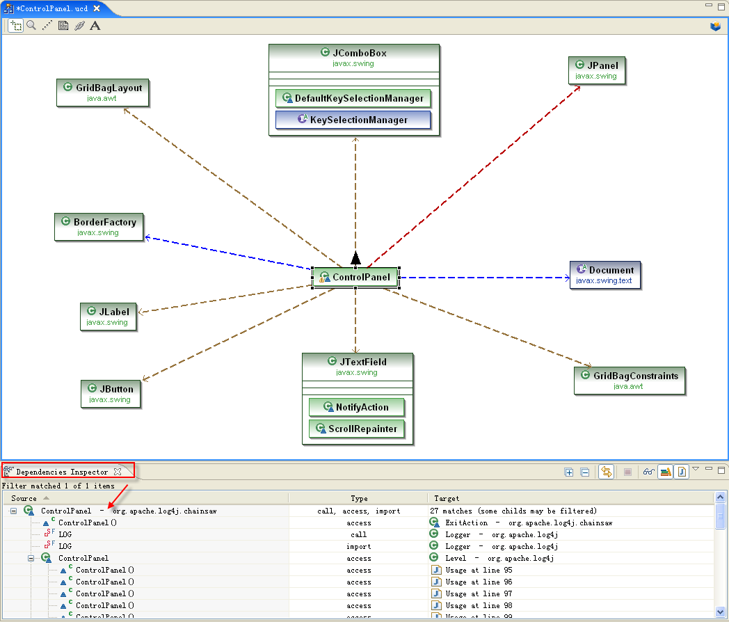
The diagram shows the dependency relationship between selected class and classes of the project libraries(Note that the classes from libraries are a bit darker for better readability):

The Dependencies Inspector view shows details on the dependencies of the selected class(About Dependency Inspector view, please see related chapter)

The same as you did at package level, you can open a java editor on the right line who caused a dependency via right click one element in the Dependencies Inspector

So, it makes you edit Jave code and manage Java code more easily
